Skip to content
Go Minder Simplified Chinese - Your Hub for AI and Software Trends Go Minder Simplified Chinese - Your Hub for AI and Software Trends
  • Home

月度归档:

Home » Archives for 3 月 2026 » 第9页
Posted inAI AI Chatbot SysML

Visual Paradigm AI驱动的SysML建模全面指南

Visual Paradigm 是一个领先的可视化建模平台,…
Posted inBPMN

全面教程:使用 Visual Paradigm BPMN 工具设计物流与配送协调流程

掌握为硬件零售商配送流程建模高效并行工作流的艺术——使用Vi…
结构化议题讨论与评估:一种由BPMN驱动的7天组织决策流程
Posted inBPMN

结构化议题讨论与评估:一种由BPMN驱动的7天组织决策流程

执行摘要 在当今快速变化的组织环境中,及时有效的决策取决于结…
Posted inArchiMate

案例研究:利用BPMN 2.0最佳实践优化Apex银行贷款申请流程

引言 在当今竞争激烈的金融环境中,银行在处理客户贷款申请时必…
如何使用AI驱动的5个为什么工具解决延误的截止日期问题
Posted inAI AI Apps

如何使用AI驱动的5个为什么工具解决延误的截止日期问题

Discover how an AI-powered 5 Whys tool helps identify root causes of missed deadlines and build lasting solutions for project success.
Posted inAI AI Chatbot UML

Visual Paradigm AI 驱动的全功能软件开发平台全面指南

引言:利用人工智能革新软件开发生命周期 在当今快速发展的软件…
人工智能如何通过可视化范式重塑SysML建模
Posted inAI AI Apps AI Chatbot

人工智能如何通过可视化范式重塑SysML建模

系统工程要求精确性、清晰性和可追溯性——尤其是在设计集成硬件…
Posted inAI AI Chatbot UML

🔥 更智能地设计,更快地构建:在 Visual Paradigm 中推出人工智能驱动的 UML 状态图 🔥

厌倦了花费数小时手动绘制 UML 状态图吗? 欢迎进入系统建…
Posted inAI AI Chatbot C4 Model

2026标准下选择Visual Paradigm生态系统中合适AI工具的全面指南

在AI驱动的软件开发和企业知识管理快速演变的环境中,为您的特…
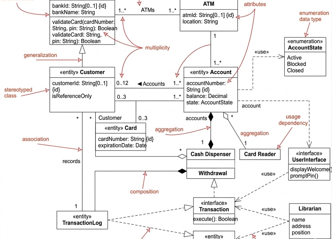
类图案例研究:ATM系统架构的全面面向对象设计指南
Posted inUML

类图案例研究:ATM系统架构的全面面向对象设计指南

在当今的数字银行时代,自动取款机(ATM)是金融机构与客户之…
BPMN综合指南:大学图书馆资料管理系统
Posted inBPMN

BPMN综合指南:大学图书馆资料管理系统

1. 引言 该大学图书馆资料管理系统(ULMMS)是一个复杂…
改造酒店预订工作流程:基于BPMN驱动自动化的案例研究
Posted inBPMN

改造酒店预订工作流程:基于BPMN驱动自动化的案例研究

引言 在当今快速发展的数字旅游行业中,客户期望值达到了前所未…
基于BPMN的Aqua纯净水公司订单到交付流程的全面分析
Posted inBPMN

基于BPMN的Aqua纯净水公司订单到交付流程的全面分析

引言 在当今竞争激烈的商业环境中,运营效率至关重要——尤其是…
现代化披萨履约:BPMN 2.0 实践全面指南
Posted inBPMN

现代化披萨履约:BPMN 2.0 实践全面指南

引言:传统行业的数字化转型 在当今快节奏的按需经济中,即使是…
分析订单到交付流程:制造商履约与采购中的全面BPMN案例研究
Posted inBPMN Business Improvement

分析订单到交付流程:制造商履约与采购中的全面BPMN案例研究

在当今动态且竞争激烈的商业环境中,高效订单到交付(O2D)流…
UML顺序图案例研究:ATM取款场景
Posted inAI AI Chatbot UML

UML顺序图案例研究:ATM取款场景

1. 引言与图表概览 此UML顺序图展示了人类用户(持卡人)…
Posted inUML

从用例到类图:将需求转化为设计的全面指南

在软件开发中,弥合用户需求与技术实现之间的差距对于构建既功能…
Visual Paradigm 的 AI 云架构工作室:以人工智能驱动的智能技术,革新云设计
Posted inAI AI Apps Cloud Architecture

Visual Paradigm 的 AI 云架构工作室:以人工智能驱动的智能技术,革新云设计

在云复杂性以前所未有的速度加速发展的时代,Visual Pa…

文章分页

Previous page 1 … 7 8 9 10 Next page
Search
Language
de_DEen_USes_ESfr_FRhi_INid_IDjapl_PLpt_PTru_RUvizh_TW
Category
  • Agile
  • AI
  • AI Apps
  • AI Chatbot
  • Animation Maker
  • ArchiMate
  • BMC
  • BPMN
  • Business Improvement
  • C4 Model
  • Cloud Architecture
  • Content Creation
  • Customer Journey Mapping
  • Database Engineering
  • Diagramming
  • ERD & Database
  • Flipbook
  • Flipbook Maker
  • OpenDocs
  • Project Management
  • Requirements Capturing
  • Strategic Planning
  • SysML
  • UML
  • Uncategorized
  • Visual Modeling
  • VSM
归档
  • 2026 年 4 月
  • 2026 年 3 月
  • 2026 年 2 月
  • 2026 年 1 月
Copyright 2026 — Go Minder Simplified Chinese - Your Hub for AI and Software Trends. All rights reserved.
Scroll to Top