Skip to content
Go Minder Traditional Chinese - Your Hub for AI and Software Trends Go Minder Traditional Chinese - Your Hub for AI and Software Trends
  • Home

月份:

Home » Archives for 3 月 2026 » 第 9 頁
BPMN指南:有效流程圖繪製的文檔技巧
Posted inBPMN

BPMN指南:有效流程圖繪製的文檔技巧

在複雜的商業運營世界中,清晰度就是資本。當工作流程變得模糊不…
Posted inAI AI Chatbot SysML

Visual Paradigm 的 AI 驅動 SysML 建模全面指南

Visual Paradigm 是一個領先的視覺建模平台,透…
結構化議題討論與評估:以BPMN驅動的七日組織決策流程
Posted inBPMN

結構化議題討論與評估:以BPMN驅動的七日組織決策流程

執行摘要 在今日快速變化的組織環境中,及時且有效的決策取決於…
Posted inArchiMate

案例研究:運用BPMN 2.0最佳實務優化Apex銀行貸款申請流程

引言 在當今競爭激烈的金融環境中,銀行在處理客戶貸款申請時,…
如何使用AI驅動的5個為什麼工具解決錯過期限的問題
Posted inAI AI Apps

如何使用AI驅動的5個為什麼工具解決錯過期限的問題

Discover how an AI-powered 5 Whys tool helps identify root causes of missed deadlines and build lasting solutions for project success.
Posted inAI AI Chatbot UML

Visual Paradigm AI 驅動、全方位整合平台的軟體開發完整指南

引言:透過人工智慧革新軟體開發生命週期 在當今快速變化的軟體…
人工智慧如何透過 Visual Paradigm 改變 SysML 建模
Posted inAI AI Apps AI Chatbot

人工智慧如何透過 Visual Paradigm 改變 SysML 建模

系統工程需要精確性、清晰度與可追溯性——尤其是在設計整合硬體…
Posted inAI AI Chatbot UML

🔥 更聰明地設計,更快地建造:在 Visual Paradigm 中推出 AI 驅動的 UML 狀態圖 🔥

厭倦了花數小時手動繪製 UML 狀態圖嗎? 歡迎來到系統建模…
Posted inAI AI Chatbot C4 Model

選擇適合的AI工具的全面指南:Visual Paradigm生態系統(2026標準)

在AI驅動的軟體開發與企業知識管理領域快速演變的背景下,為您…
Posted inAI

Visual Paradigm AI 生態系統全面指南

簡介 在當今快速變化的數位環境中,視覺化建模已從一種小眾的技…
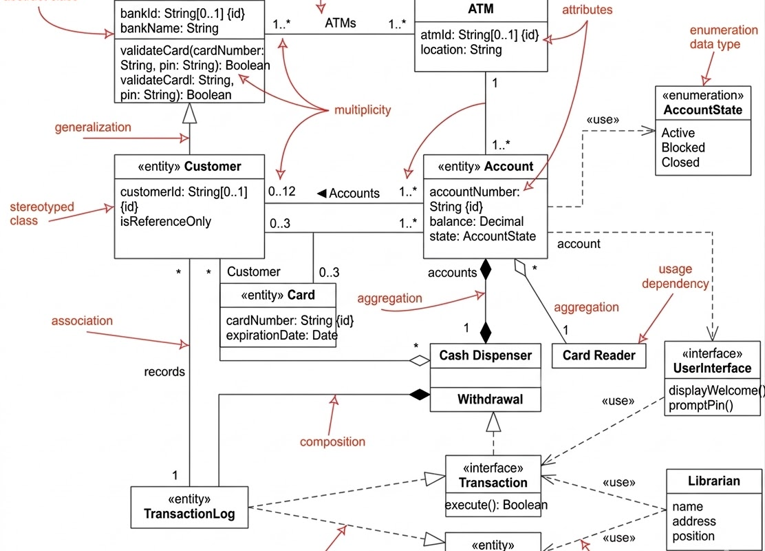
類圖案例研究:ATM系統架構的全面物件導向設計指南
Posted inUML

類圖案例研究:ATM系統架構的全面物件導向設計指南

在今日的數位銀行時代,自動櫃員機(ATM)是金融機構與客戶之…
BPMN 完整指南:大學圖書館資料管理系統
Posted inBPMN

BPMN 完整指南:大學圖書館資料管理系統

1. 簡介 該 大學圖書館資料管理系統(ULMMS)是一個複…
轉變酒店預訂工作流程:以BPMN驅動自動化的案例研究
Posted inBPMN

轉變酒店預訂工作流程:以BPMN驅動自動化的案例研究

引言 在當今快速發展的數位旅遊產業中,客戶期望值前所未有的高…
Posted inBPMN

完整教程:使用 Visual Paradigm BPMN 工具設計物流與運輸協調流程

掌握為硬體零售商運輸流程建模高效並行工作流程的藝術——使用V…
使用BPMN對Aqua純淨水公司訂單至交付流程的全面分析
Posted inBPMN

使用BPMN對Aqua純淨水公司訂單至交付流程的全面分析

引言 在今日競爭激烈的商業環境中,營運效率至關重要——尤其是…
現代化披薩履行:BPMN 2.0 實務應用的全面指南
Posted inBPMN

現代化披薩履行:BPMN 2.0 實務應用的全面指南

引言:傳統產業的數位轉型 在當今快速變化的按需經濟中,即使是…
分析訂單到交付流程:製造商履行與採購中的全面BPMN案例研究
Posted inBPMN Business Improvement

分析訂單到交付流程:製造商履行與採購中的全面BPMN案例研究

在當今動態且競爭激烈的商業環境中,高效訂單到交付(O2D)流…
UML序列圖案例研究:自動櫃員機提款情境
Posted inAI AI Chatbot UML

UML序列圖案例研究:自動櫃員機提款情境

1. 簡介與圖表概覽 此UML序列圖展示了人類使用者(持卡人…

文章分頁

Previous page 1 ... 7 8 9 10 Next page
Search
Language
de_DEen_USes_ESfr_FRhi_INid_IDjapl_PLpt_PTru_RUvizh_CN
Category
  • Agile
  • AI
  • AI Apps
  • AI Chatbot
  • Animation Maker
  • ArchiMate
  • BMC
  • BPMN
  • Business Improvement
  • C4 Model
  • Cloud Architecture
  • Content Creation
  • Customer Journey Mapping
  • Database Engineering
  • Diagramming
  • ERD & Database
  • Flipbook
  • Flipbook Maker
  • OpenDocs
  • Project Management
  • Requirements Capturing
  • Strategic Planning
  • SysML
  • UML
  • Uncategorized
  • Visual Modeling
  • VSM
彙整
  • 2026 年 4 月
  • 2026 年 3 月
  • 2026 年 2 月
  • 2026 年 1 月
Copyright 2026 — Go Minder Traditional Chinese - Your Hub for AI and Software Trends. All rights reserved.
Scroll to Top