Skip to content
Go Minder Japanese - Your Hub for AI and Software Trends Go Minder Japanese - Your Hub for AI and Software Trends
  • Home

月:

Home » Archives for 3月 2026 » ページ 9
ピザの受注プロセスの近代化:BPMN 2.0を実践する包括的ガイド
Posted inBPMN

ピザの受注プロセスの近代化:BPMN 2.0を実践する包括的ガイド

序論:伝統的産業のデジタルトランスフォーメーション 今日の急…
BPMNを用いたアクア蒸留水会社の受注から納品までのプロセスに関する包括的分析
Posted inBPMN

BPMNを用いたアクア蒸留水会社の受注から納品までのプロセスに関する包括的分析

序論 今日の競争の激しいビジネス環境において、運用効率は極め…
Posted inBPMN

包括的なチュートリアル:Visual Paradigm BPMNツールを用いた配送および物流調整プロセスの設計

ハードウェア小売業者の配送プロセスにおける効率的で並列的なワ…
構造化された問題議論と評価:組織の意思決定のためのBPMN駆動型7日間プロセス
Posted inBPMN

構造化された問題議論と評価:組織の意思決定のためのBPMN駆動型7日間プロセス

要約 今日の急速に変化する組織環境において、適切で迅速な意思…
Posted inArchiMate

事例研究:BPMN 2.0のベストプラクティスを活用したアプレックス銀行ローン申請プロセスの最適化

はじめに 今日の競争の激しい金融環境において、銀行は顧客のロ…
ホテル予約ワークフローの変革:BPMN駆動型自動化の事例研究
Posted inBPMN

ホテル予約ワークフローの変革:BPMN駆動型自動化の事例研究

はじめに 今日の急速に進化するデジタル旅行業界において、顧客…
BPMN包括ガイド:大学図書館資料管理システム
Posted inBPMN

BPMN包括ガイド:大学図書館資料管理システム

1. はじめに The 大学図書館資料管理システム(ULMM…
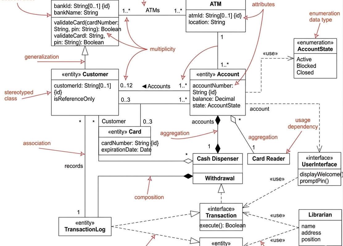
クラス図 ケーススタディ:ATMシステムアーキテクチャの包括的なオブジェクト指向設計ガイド
Posted inUML

クラス図 ケーススタディ:ATMシステムアーキテクチャの包括的なオブジェクト指向設計ガイド

今日のデジタルバンキング時代において、自動契約機(ATM)は…
Posted inAI AI Chatbot UML

ソフトウェア開発のためのAI駆動型、すべてを備えたワンストッププラットフォームであるVisual Paradigmの包括的ガイド

はじめに:AIによるソフトウェア開発ライフサイクルの革新 今…
AIがVisual ParadigmでSysMLモデリングをどのように変革しているか
Posted inAI AI Apps AI Chatbot

AIがVisual ParadigmでSysMLモデリングをどのように変革しているか

システム工学は正確性、明確性、トレーサビリティを要求する—特…
Posted inAI AI Chatbot UML

UML状態機械図を用いた堅牢な温度制御システムの設計

現代の組み込みシステムおよびスマートホームアプリケーションに…
Posted inAI AI Chatbot UML

🔥 よりスマートに設計し、より速く構築する:Visual ParadigmでAI搭載UMLステート図をご紹介🔥

何時間も手動でUMLステート図を描くことに疲れましたか? シ…
Posted inAI AI Chatbot

UML状態機械図とアクティビティ図の理解:包括的なガイド

ソフトウェア工学およびシステム設計の分野において、統合モデル…
Posted inAI AI Chatbot C4 Model

Visual Paradigmエコシステムにおける適切なAIツール選びの包括的ガイド(2026年基準)

AIを活用したソフトウェア開発および企業向け知識管理の分野は…
正しいAIパートナーを選ぶ:2026年の汎用LLMとVisual Paradigm AIエコシステム(v18.0)の比較
Posted inAI AI Chatbot UML

正しいAIパートナーを選ぶ:2026年の汎用LLMとVisual Paradigm AIエコシステム(v18.0)の比較

2026年、創造的なアイデーションとプロフェッショナルレベル…
Posted inAI

Visual ParadigmのAIエコシステム総合ガイド

はじめに 今日の急速に変化するデジタル環境において、視覚的モ…
UMLシーケンス図ケーススタディ:ATM現金引き出しシナリオ
Posted inAI AI Chatbot UML

UMLシーケンス図ケーススタディ:ATM現金引き出しシナリオ

1. はじめにおよび図の概要 このUMLシーケンス図は、人間…
事例研究:ホテル予約シーケンス図の理解
Posted inAI AI Chatbot UML

事例研究:ホテル予約シーケンス図の理解

このガイドは、詳細で構造的な説明を提供します。ホテル予約シー…

投稿のページ送り

Previous page 1 … 7 8 9 10 Next page
Search
Language
de_DEen_USes_ESfr_FRhi_INid_IDpl_PLpt_PTru_RUvizh_CNzh_TW
Category
  • Agile
  • AI
  • AI Apps
  • AI Chatbot
  • Animation Maker
  • ArchiMate
  • BMC
  • BPMN
  • Business Improvement
  • C4 Model
  • Cloud Architecture
  • Content Creation
  • Customer Journey Mapping
  • Database Engineering
  • Diagramming
  • ERD & Database
  • Flipbook
  • Flipbook Maker
  • OpenDocs
  • Project Management
  • Requirements Capturing
  • Strategic Planning
  • SysML
  • UML
  • Uncategorized
  • Visual Modeling
  • VSM
アーカイブ
  • 2026年4月
  • 2026年3月
  • 2026年2月
  • 2026年1月
Copyright 2026 — Go Minder Japanese - Your Hub for AI and Software Trends. All rights reserved.
Scroll to Top